Jump to content
View in the app

A better way to browse. Learn more.

GTA Forum

A full-screen app on your home screen with push notifications, badges and more.

To install this app on iOS and iPadOS
  1. Tap the Share icon in Safari
  2. Scroll the menu and tap Add to Home Screen.
  3. Tap Add in the top-right corner.
To install this app on Android
  1. Tap the 3-dot menu (⋮) in the top-right corner of the browser.
  2. Tap Add to Home screen or Install app.
  3. Confirm by tapping Install.

scrDbg: Script Debugger for GTA V 1.2.0

(0 reviews)

5 Screenshots

scrDbg is an external script debugger for Grand Theft Auto V (Legacy & Enhanced). It allows you to inspect, manipulate, and debug game scripts in real-time.

Source code is available here.

Features:

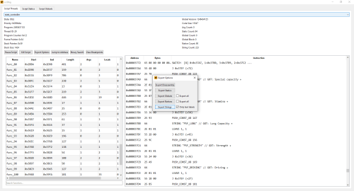
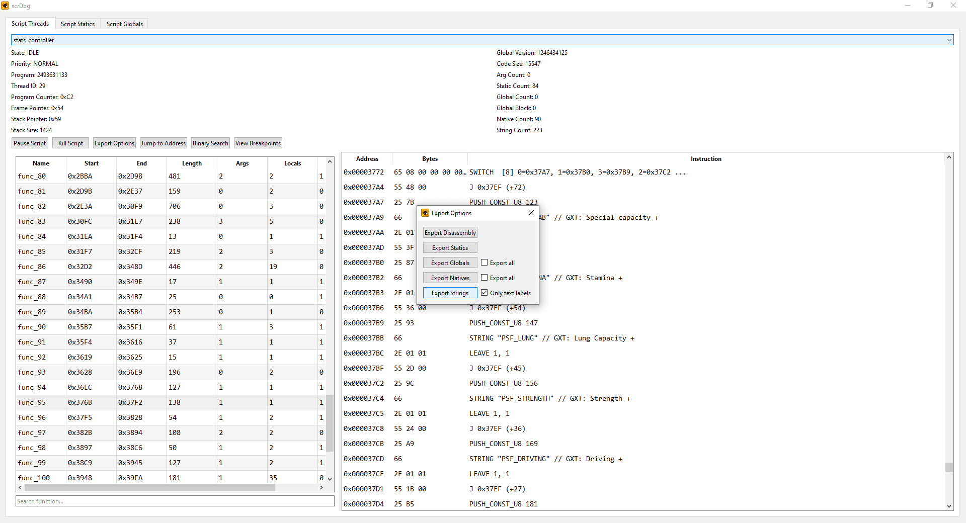
  • View running scripts

  • Pause scripts

  • Kill scripts

  • Export disassembly, strings, statics, globals, and natives

  • View disassembly

    • Jump to a raw address

    • Binary search

    • NOP instructions

    • Apply custom patches

    • Generate patterns

    • View xrefs

    • Set breakpoints (Enhanced only, requires ScriptVM.asi)

  • Statics editor

  • Globals editor



Usage:

  1. Disable BattlEye from Rockstar Games Launcher.

  2. Launch the game.

  3. Run scrDbg.exe.



Changelog:


  • 1.2.0:

    • Added an option to view xrefs for the selected address in the disassembly view

    • Added export options for statics, globals, and natives

    • Added a searchable function list showing name, range, length, and argument/local/return counts


  • 1.1.0:

    • Added an option to export a script's disassembly to a file

    • Added translation support for text labels in the disassembly view

    • Added an option to export only text labels when exporting a script's string table

    • Added support for displaying native names, hashes, and handlers in the disassembly view


  • 1.0.0:

    • Initial release

User Feedback

Guest
  • This will not be shown to other users.
  • Add a review...

Configure browser push notifications

Chrome (Android)
  1. Tap the lock icon next to the address bar.
  2. Tap Permissions → Notifications.
  3. Adjust your preference.
Chrome (Desktop)
  1. Click the padlock icon in the address bar.
  2. Select Site settings.
  3. Find Notifications and adjust your preference.